洞察差异,完美归一

WinMerge 官方中文中心:专为 Windows 打造的开源差异处理工具,支持文本、文件夹及图像的精准比对,让版本管控更简单。

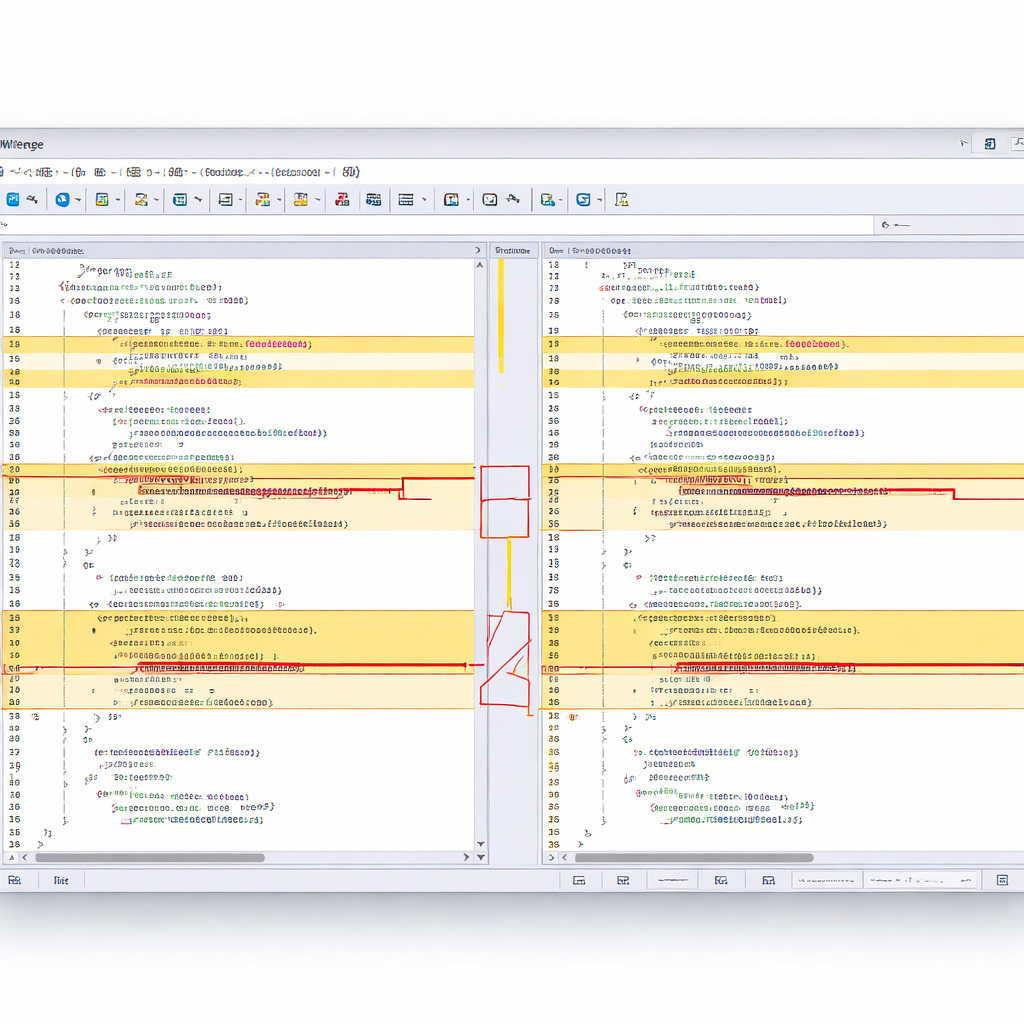
WinMerge 核心对比功能展示

计算级差异比对模式

三位一体的算法引擎,确保数据一致性

视觉文本对齐
  • 基于字符级的行内差异高亮显示分析
  • 全面支持 Unicode, UTF-8 及多种传统代码页
  • 支持超过 40 种编程语言的灵活语法高亮
  • 自动检测行尾不一致性 (CRLF vs LF)
算法优势: 启发式检测移动的代码块,防止虚假的“删除/插入”报告。
目录结构对齐
  • 带自定义深度参数的递归树状比较
  • 实时文件大小与时间戳验证
  • 基于正则表达式的复杂过滤排除/包含模式
  • 非文本资产的二进制级比对,确保位级一致
算法优势: 针对高延迟网络驱动器优化的多线程目录扫描引擎。
三方冲突合并
  • 同时比对“我的”、“他们的”与“基准”版本
  • 可视化冲突标记,提供一键解决路径
  • 集成合并结果预览窗口
  • 针对复杂逻辑重叠的手动覆盖模式
算法优势: 先进的祖先追踪逻辑,最大限度减少分支工作流中的人工干预。
WinMerge 核心比对引擎

深度引擎:不仅是查看,更是控制

WinMerge 的核心引擎不仅能识别字符差异,更理解文件的结构逻辑。无论是处理庞大的日志文件,还是复杂的源文件目录,其卓越的性能表现都能为您节省宝贵的审计时间。

通过集成的插件系统,它甚至可以解压归档文件或转换特殊格式,使其成为开发者工具箱中不可或缺的瑞士军刀。

全场景工作流同步

从代码开发到系统运维的完美适配

敏捷软件开发场景
场景一:敏捷软件开发

在提交到主分支前,于本地审查 Pull Request,深度理解逻辑流转。

系统管理场景
场景二:系统运维管理

审计预发环境与生产环境间的配置文件差异,防止配置漂移导致的事故。